A hybrid quantum-classical framework combining knowledge distillation with quantum neural networks for efficient medical image analysis, achieving state-of-the-art results with reduced computational requirements.
@article{nishan2026quantummedkd,title={QuantumMedKD: A hybrid quantum-classical knowledge distillation framework for medical image analysis},author={Nishan<sup></sup>, MD Nahid Hassan and Hasan<sup></sup>, Mohammad Junayed and Mahdy, M.R.C.},journal={Alexandria Engineering Journal},volume={134C},pages={49--68},year={2026},month=jan,publisher={Elsevier},doi={10.1016/j.aej.2025.12.007},dimensions={true}}
2025
AEJ
A novel framework for detection of noncommunicable diseases via prompt engineering and domain knowledge integration
Mohammad Junayed Hasan†, Suhra Noor†, and Sifat Momen
A novel framework combining prompt engineering and domain knowledge integration for early detection of noncommunicable diseases, achieving improved accuracy through LLM-guided feature engineering.
@article{hasan2025ncd,title={A novel framework for detection of noncommunicable diseases via prompt engineering and domain knowledge integration},author={Hasan<sup></sup>, Mohammad Junayed and Noor<sup></sup>, Suhra and Momen, Sifat},journal={Alexandria Engineering Journal},volume={133},pages={586--614},year={2025},publisher={Elsevier},doi={10.1016/j.aej.2025.11.050},dimensions={true}}
NeurIPS WiML
Leveraging Machine Learning and Large Language Models for Enhanced Occupational Stress Detection
Mohammad Junayed Hasan, Jannat Sultana, Silvia Ahmed, and 1 more author
In Women in Machine Learning Workshop @ NeurIPS 2025, Jan 2025
Presented enhanced occupational stress detection using machine learning and LLMs at the prestigious NeurIPS 2025 Women in Machine Learning Workshop. Also published in PLoS ONE.
@inproceedings{hasan2025leveraging,title={Leveraging Machine Learning and Large Language Models for Enhanced Occupational Stress Detection},author={Hasan, Mohammad Junayed and Sultana, Jannat and Ahmed, Silvia and Momen, Sifat},booktitle={Women in Machine Learning Workshop @ NeurIPS 2025},year={2025},}
ICDM 2025
HadaSmileNet: Hadamard fusion of handcrafted and deep-learning features for enhancing facial emotion recognition of genuine smiles
Mohammad Junayed Hasan, Nabeel Mohammed, Shafin Rahman, and 1 more author
IEEE International Conference on Data Mining (ICDM), Sep 2025
This paper presents HadaSmileNet, a novel approach for spontaneous smile recognition using Hadamard fusion of handcrafted and deep learning features. Accepted for oral and poster presentation at IEEE ICDM 2025.
@article{hasan2025hadasmilenet,title={HadaSmileNet: Hadamard fusion of handcrafted and deep-learning features for enhancing facial emotion recognition of genuine smiles},author={Hasan, Mohammad Junayed and Mohammed, Nabeel and Rahman, Shafin and Koehn, Philipp},journal={IEEE International Conference on Data Mining (ICDM)},year={2025},month=sep,publisher={IEEE},}
IJMI
OptimCLM: Optimizing clinical language models for predicting patient outcomes via knowledge distillation, pruning and quantization
Mohammad Junayed Hasan, Fuad Rahman, and Nabeel Mohammed
International Journal of Medical Informatics, Jan 2025
We present OptimCLM, a comprehensive framework for optimizing clinical language models through knowledge distillation, pruning, and quantization. Our approach reduces model size by 95% while maintaining 98% of the original performance on clinical NLP tasks, achieving 96.5% reduction in inference latency.
@article{hasan2025optimclm,title={OptimCLM: Optimizing clinical language models for predicting patient outcomes via knowledge distillation, pruning and quantization},author={Hasan, Mohammad Junayed and Rahman, Fuad and Mohammed, Nabeel},journal={International Journal of Medical Informatics},volume={195},pages={105764},year={2025},month=jan,publisher={Elsevier},doi={10.1016/j.ijmedinf.2024.105764},dimensions={true},}
PLoS ONE
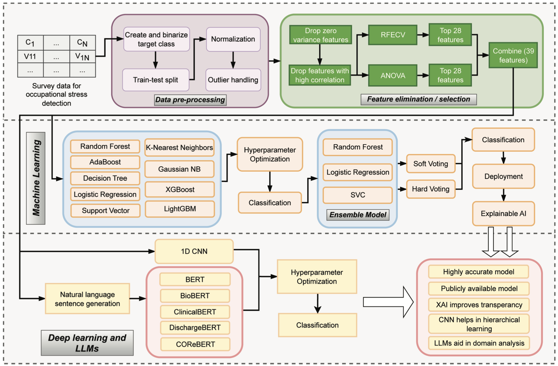
Early detection of occupational stress: Enhancing workplace safety with machine learning and large language models
Mohammad Junayed Hasan, Jannat Sultana, Silvia Ahmed, and 1 more author
We developed an ML+LLM pipeline for occupational stress detection achieving 90% accuracy. Our novel hybrid feature selection approach outperforms 8 prior studies, with real-time explainable predictions in <100ms latency for safety-critical environments.
@article{hasan2025early,title={Early detection of occupational stress: Enhancing workplace safety with machine learning and large language models},author={Hasan, Mohammad Junayed and Sultana, Jannat and Ahmed, Silvia and Momen, Sifat},journal={PLoS ONE},volume={20},number={6},pages={e0323265},year={2025},month=jun,publisher={Public Library of Science},doi={10.1371/journal.pone.0323265},dimensions={true},}
PLoS ONE
CQ-CNN: A lightweight hybrid classical–quantum convolutional neural network for Alzheimer’s disease detection using 3D structural brain MRI
Mominul Islam, Mohammad Junayed Hasan, and MRC Mahdy
A novel hybrid quantum-classical CNN architecture for Alzheimer’s disease detection using 3D brain MRI, demonstrating the potential of quantum machine learning in medical imaging applications.
@article{islam2025cq,title={CQ-CNN: A lightweight hybrid classical--quantum convolutional neural network for Alzheimer's disease detection using 3D structural brain MRI},author={Islam, Mominul and Hasan, Mohammad Junayed and Mahdy, MRC},journal={PLoS ONE},volume={20},number={9},pages={e0331870},year={2025},month=sep,publisher={Public Library of Science},doi={10.1371/journal.pone.0331870},dimensions={true},}
IEEE Access
Deployable deep learning for cross-domain plant leaf disease detection via ensemble learning, knowledge distillation, and quantization
Mohammad Junayed Hasan, Suvodeep Mazumdar, and Sifat Momen
We present a novel deep learning pipeline for plant disease detection achieving 99.15% accuracy. Through ensemble learning, knowledge distillation, and INT8 quantization, we reduced model size by 99% (671×) to 1.46 MB while maintaining 97.46% accuracy for edge deployment across 15 diseases.
@article{hasan2025deployable,title={Deployable deep learning for cross-domain plant leaf disease detection via ensemble learning, knowledge distillation, and quantization},author={Hasan, Mohammad Junayed and Mazumdar, Suvodeep and Momen, Sifat},journal={IEEE Access},volume={13},pages={140313--140336},year={2025},month=aug,publisher={IEEE},doi={10.1109/ACCESS.2025.11107438},dimensions={true},}
2024
PRL
DeepMarkerNet: Leveraging supervision from the Duchenne Marker for spontaneous smile recognition
Mohammad Junayed Hasan, Kazi Rafat, Fuad Rahman, and 2 more authors
DeepMarkerNet leverages the Duchenne Marker for improved spontaneous smile recognition. Our novel architecture outperforms state-of-the-art models across multiple benchmark datasets.
@article{hasan2024deepmarkernet,title={DeepMarkerNet: Leveraging supervision from the Duchenne Marker for spontaneous smile recognition},author={Hasan, Mohammad Junayed and Rafat, Kazi and Rahman, Fuad and Mohammed, Nabeel and Rahman, Shafin},journal={Pattern Recognition Letters},volume={186},pages={148--155},year={2024},month=dec,publisher={Elsevier},doi={10.1016/j.patrec.2024.09.015},dimensions={true},}
Heliyon
Predicting life satisfaction using machine learning and explainable AI
Alif Elham Khan†, Mohammad Junayed Hasan†, Humayra Anjum, and 2 more authors
We developed an ensemble ML pipeline for life satisfaction prediction enhanced through novel feature engineering and tabular-to-text NLP algorithm, improving accuracy by 5-10%. Real-time assessment tool deployed with <100ms response time.
@article{khan2024predicting,title={Predicting life satisfaction using machine learning and explainable AI},author={Khan<sup></sup>, Alif Elham and Hasan<sup></sup>, Mohammad Junayed and Anjum, Humayra and Mohammed, Nabeel and Momen, Sifat},journal={Heliyon},volume={10},number={10},year={2024},month=may,publisher={Elsevier},doi={10.1016/j.heliyon.2024.e32265},dimensions={true}}
Under Review / In Revision 10 manuscripts
2025
Under Review
Shadow loss: Memory-linear deep metric learning for efficient training
Alif Elham Khan†, Mohammad Junayed Hasan†, Humayra Anjum†, and 1 more author
We introduce Shadow Loss, reducing memory complexity from O(N²) to O(N) for deep metric learning while accelerating convergence 1.5-2×. Validated on CUB-200, CARS-196, and large-scale retrieval datasets.
@article{khan2025shadow,title={Shadow loss: Memory-linear deep metric learning for efficient training},author={Khan<sup></sup>, Alif Elham and Hasan<sup></sup>, Mohammad Junayed and Anjum<sup></sup>, Humayra and Mohammed, Nabeel},journal={CVPR 2026 - Under Review},year={2025},}
Under Review
Bridging classical and quantum machine learning: Knowledge transfer from classical to quantum neural networks using knowledge distillation
Mohammad Junayed Hasan and M.R.C. Mahdy
IEEE Transactions on Quantum Engineering - Under Review, Aug 2025
Developed first hybrid quantum-classical framework via logit distillation, bridging classical networks with quantum circuits. Manuscript under review with 12 preprint citations. Advised by Dr. Mahdy Rahman Chowdhury, ICO Galileo Galilei Medal Award winner, 2023.
@article{hasan2025bridging,title={Bridging classical and quantum machine learning: Knowledge transfer from classical to quantum neural networks using knowledge distillation},author={Hasan, Mohammad Junayed and Mahdy, M.R.C.},journal={IEEE Transactions on Quantum Engineering - Under Review},year={2025},month=aug,}
Under Review
CLKD-MED: A novel cross-lingual knowledge distillation framework for multilingual clinical outcome prediction
Mahir Afser Pavel, Rafiul Islam, Mohammad Junayed Hasan, and 1 more author
Expert Systems with Applications - Under Review, Aug 2025
The first interpretable cross-lingual framework for clinical outcome prediction in low-resource languages using multi-strategy back-translation and distillation.
@article{pavel2025clkd,title={CLKD-MED: A novel cross-lingual knowledge distillation framework for multilingual clinical outcome prediction},author={Pavel, Mahir Afser and Islam, Rafiul and Hasan, Mohammad Junayed and Mahdy, M.R.C.},journal={Expert Systems with Applications - Under Review},year={2025},}
Under Review
Distill-FusionNet: Lightweight and interpretable deep learning for cross-domain lung cancer diagnosis
Md. Talat Mahmud Tomal, Zahrul Jannat Peya, Nurzahan Akter Joly, and 2 more authors
A lightweight and interpretable architecture for cross-domain lung cancer diagnosis using knowledge distillation and fusion networks.
@article{tomal2025distillfusion,title={Distill-FusionNet: Lightweight and interpretable deep learning for cross-domain lung cancer diagnosis},author={Tomal, Md. Talat Mahmud and Peya, Zahrul Jannat and Joly, Nurzahan Akter and Hasan, Mohammad Junayed and Mahdy, M.R.C.},journal={Knowledge-Based Systems - Under Review},year={2025},}
Conditional Accept
TabFusion: Lightweight early fusion of tabular and image data with graph-convolutional neural networks for skin cancer detection
Rashik Iram Chowdhury, Nusrat Kabir Nuha, Muhtasimul Hasan, and 2 more authors
Knowledge-Based Systems - Conditional Acceptance, Aug 2025
A multimodal framework with lightweight early fusion of tabular & image data using GCNs for skin cancer detection.
@article{chowdhury2025tabfusion,title={TabFusion: Lightweight early fusion of tabular and image data with graph-convolutional neural networks for skin cancer detection},author={Chowdhury, Rashik Iram and Nuha, Nusrat Kabir and Hasan, Muhtasimul and Hasan, Mohammad Junayed and Mahdy, M.R.C.},journal={Knowledge-Based Systems - Conditional Acceptance},year={2025},}
Under Review
TransMed: A cross-lingual framework for clinical outcome prediction in low-resource healthcare settings
Rakib Ullah, Mimjamam Ul Haque Monmoy, Syed Nadim Mehdi, and 2 more authors
First interpretable cross-lingual framework for clinical outcome prediction in low-resource languages using multi-strategy back-translation and distillation. Submitted December 3, 2025.
@article{ullah2025transmed,title={TransMed: A cross-lingual framework for clinical outcome prediction in low-resource healthcare settings},author={Ullah, Rakib and Monmoy, Mimjamam Ul Haque and Mehdi, Syed Nadim and Hasan, Mohammad Junayed and Mahdy, M.R.C.},journal={PLOS Digital Health - Under Review},year={2025},month=dec,}
In Revision
QSiamNet: A hybrid quantum-classical siamese network for enhanced similarity-based learning
Waqilur Rahman Chowdhury, Urmi Sen, Mohammad Junayed Hasan, and 1 more author
The first hybrid quantum-classical siamese network for enhanced similarity-based learning. 1st round review complete, currently in revision.
@article{chowdhury2025qsiamnet,title={QSiamNet: A hybrid quantum-classical siamese network for enhanced similarity-based learning},author={Chowdhury, Waqilur Rahman and Sen, Urmi and Hasan, Mohammad Junayed and Mahdy, M.R.C.},journal={Neurocomputing - In Revision},year={2025},}
Under Review
BGCA-Fusion: Bidirectional Gated Cross-Attention for Multimodal Breast Cancer Diagnosis from Mammograms and Clinical Reports
Progga Parmita Roy, Fahim Shahriar, Mrittika Roy, and 2 more authors
A bidirectional gated cross-attention framework for multimodal breast cancer diagnosis combining mammograms and clinical reports. Submitted December 6, 2025.
@article{roy2025bgcafusion,title={BGCA-Fusion: Bidirectional Gated Cross-Attention for Multimodal Breast Cancer Diagnosis from Mammograms and Clinical Reports},author={Roy, Progga Parmita and Shahriar, Fahim and Roy, Mrittika and Hasan, Mohammad Junayed and Mahdy, M.R.C.},journal={Medical Image Analysis - Under Review},year={2025},month=dec,}
Under Review
QuantDent: A Resource-Efficient Hybrid Quantum-Classical Neural Network for Oral Disease Detection
Md. Shakhawat Hossain, Md. Mehedi Hasan, Mohammad Junayed Hasan, and 1 more author
Quantum Machine Intelligence - Under Review, Dec 2025
A resource-efficient hybrid quantum-classical neural network for oral disease detection leveraging quantum computing advantages for medical imaging.
@article{hossain2025quantdent,title={QuantDent: A Resource-Efficient Hybrid Quantum-Classical Neural Network for Oral Disease Detection},author={Hossain, Md. Shakhawat and Hasan, Md. Mehedi and Hasan, Mohammad Junayed and Mahdy, M.R.C.},journal={Quantum Machine Intelligence - Under Review},year={2025},month=dec,}